A bento grid landing page built for cloud-native product lifecycle management platforms. It leads with a live metrics dashboard, puts an interactive ROI estimator above the fold, and escalates proof with architecture diagrams, customer migration data, and a compliance matrix. Every cell earns its place with data, evidence, or a working tool.
by Rocket studio
This is a single-page bento grid landing page template designed for cloud-native product lifecycle management (PLM) platforms. It opens on a live metrics dashboard, places an ROI calculator above the fold, and builds trust through architecture diagrams, real migration timelines, API documentation snippets, and a compliance matrix. The design is Bold Brutalist with an Acid Digital color system.
This template was built for engineering-led software companies that need to convert skeptical, technical buyers. It speaks directly to VP-level decision-makers who have lived the pain of legacy on-premises PLM systems and need hard evidence before they act.
Legacy PLM marketing pages talk features. They use stock photography, vague taglines, and generic enterprise copy. That approach fails with VP-level engineering buyers who have seen every deck. This template solves the credibility gap by letting the data make the argument before a single form field appears.
You get a fully structured bento grid landing page that functions as a technical sales asset. Every layout cell has a defined purpose, from the live stats header to the gated migration playbook at the bottom. Nothing is decorative.




Theme
Bold Brutalist
Creative direction
Calculator/Tool First
Color system
Acid Digital
Style
Bento Grid
Direction
Lead Generation
Page Sections
Live Metrics Header Dashboard
Interactive ROI Estimator Cell
Progressive Lead Capture Form
Architecture and Evidence Scroll Cells
Secondary PDF Gated Conversion Cell
Bold Brutalist Bento Grid Layout
Can I customize the ROI calculator inputs and outputs?
Do I need a developer to edit this template?
Is the bento grid layout usable on mobile screens?
What makes this template suited for a technical engineering audience?
Can the progressive lead capture form connect to my existing tools?
This section covers the core built-in components and layout capabilities included in the template.
The header is a bento grid populated with real-time operational statistics rather than a hero image. Numbers display in oversized monospaced phosphor green type on void black backgrounds, creating an immediate signal of platform credibility without a single word of marketing copy.
The largest bento cell above the fold houses an interactive calculator. Visitors enter their number of engineers, average engineering change order (ECO) cycle time in days, and active bill of materials (BOM) count. The tool instantly outputs estimated quarterly hours saved, projected reduction in change-order errors, and annual cost comparison against current PLM seat licensing.
The primary conversion path is embedded inside the ROI tool output as a "Calculate Your Migration" call to action. Clicking opens a multi-step form: work email first, then company size and current PLM system via dropdown, then a free-text field for the visitor's biggest PLM pain point.
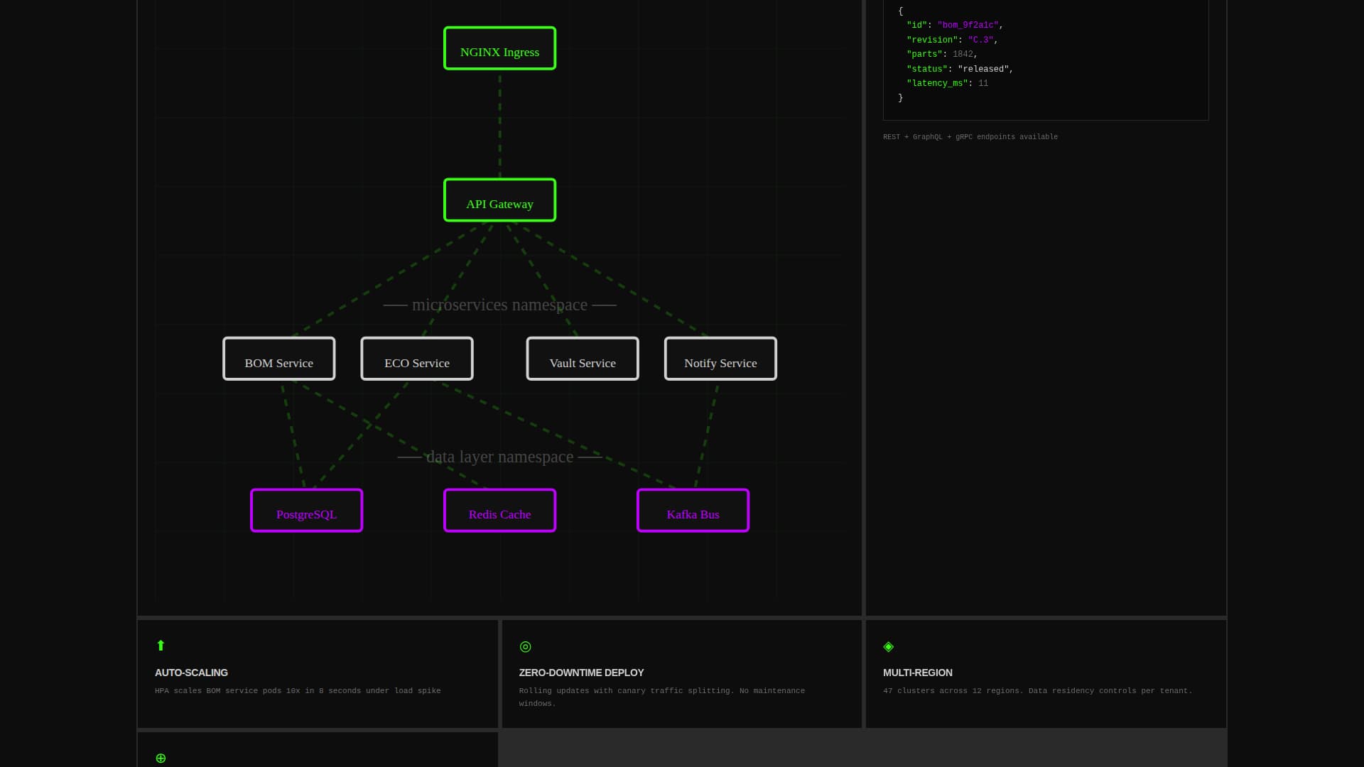
As visitors scroll, subsequent bento cells escalate the proof. These cells contain Kubernetes orchestration architecture diagrams, a named customer migration timeline, API documentation snippets, and a compliance matrix covering ISO 9001, AS9100, and International Traffic in Arms Regulations (ITAR).
A dedicated bento cell in the bottom-right corner offers a migration playbook gated behind email-only capture. This gives visitors who are not ready to engage the calculator a lower-commitment conversion path that still generates a qualified lead.
The grid structure uses 2-pixel solid aluminum gray borders throughout. Hover states flash phosphor green. Purple highlights appear only on active data points and selected states. The layout is built around information density, not decoration, making it suitable for a highly technical audience.
| Section | Purpose |
|---|---|
| Live Metrics Header | Opens with real-time operational stats to establish immediate platform credibility |
| ROI Calculator Cell | Above-the-fold interactive tool that outputs personalized savings estimates |
| call to action Form Trigger | Primary lead capture embedded directly inside the ROI tool output |
| Architecture Diagram Cell | Visualizes Kubernetes orchestration for technically evaluating buyers |
| Customer Migration Timeline | Named proof point showing a real migration at scale and speed |
| API Documentation Snippets | Shows integration depth and technical maturity to engineering evaluators |
| Compliance Matrix Cell | Displays ISO 9001, AS9100, and ITAR coverage in a scannable grid |
| PDF Gated Playbook | Secondary conversion path requiring email only, positioned bottom-right |
The visual identity is Bold Brutalist with an Acid Digital color palette. The design philosophy treats color as signal rather than decoration. Black is not empty space; it is information density. Green does not style the page; it communicates system status.
The bento grid layout is structured to restack cleanly on smaller viewports without losing the information hierarchy. The data-first design approach naturally reduces reliance on large media assets.
This template treats conversion as a consequence of value delivered, not a demand made. The visitor does the math themselves, which makes the case for the platform before any form appears.
This template is purpose-built for a cloud-native PLM category that is still maturing in its go-to-market approach. The layout and conversion architecture reflect the buying behavior of senior engineering leaders, not generic SaaS buyers.